Support Board
Date/Time: Thu, 18 Dec 2025 04:52:25 +0000
Custom Chart Bars - Real-Time Price Multiplier
View Count: 638
| [2021-06-30 07:01:58] |
| User907968 - Posts: 859 |
|
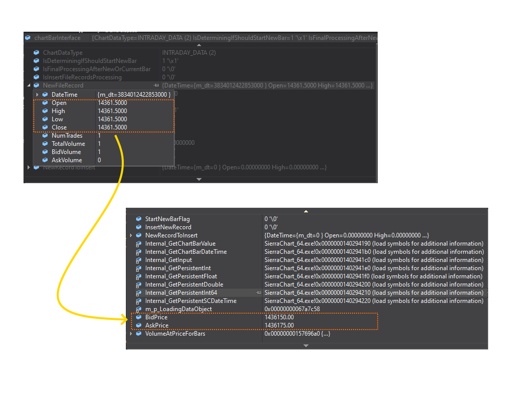
Hi, It appears that the real-time price multiplier is not being applied consistently to members of 's_CustomChartBarInterface'. Price members of 's_IntradayRecord' have the real-time price multiplier applied, whereas 'Ask' and 'Bid' do not, please see attached image. If, for some reason, this is by design, please consider mentioning it in the documentation and adding a real-time price multipler member to 's_CustomChartBarInterface', otherwise please consider applying the multiplier to all price members consistently. Thanks. |
| |
| [2021-06-30 19:12:27] |
| Sierra_Chart Engineering - Posts: 21870 |
|
We will make sure the price multiplier is applied for those Bid Ask values.
Sierra Chart Support - Engineering Level Your definitive source for support. Other responses are from users. Try to keep your questions brief and to the point. Be aware of support policy: https://www.sierrachart.com/index.php?l=PostingInformation.php#GeneralInformation For the most reliable, advanced, and zero cost futures order routing, use the Teton service: Sierra Chart Teton Futures Order Routing |
To post a message in this thread, you need to log in with your Sierra Chart account:
